Aufgabe 05 UML

Dieses Modul behandelt die Verwaltung eines Zoos mit Gehegen, Tieren und Pflegern.

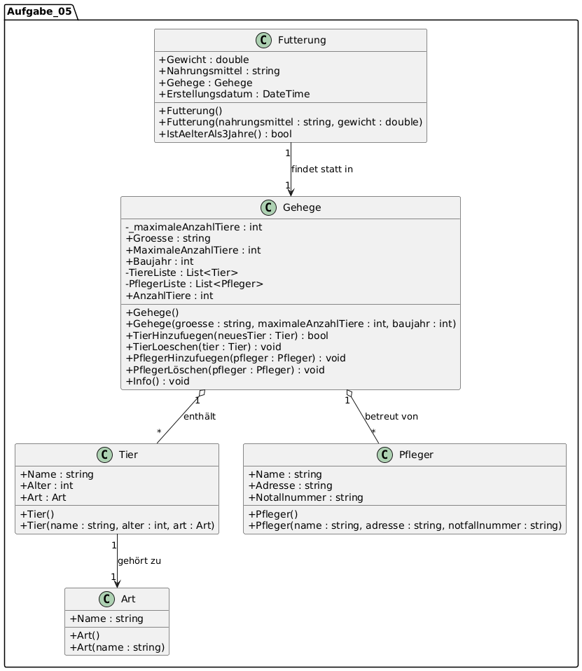
Klassendiagramm

Hier ist die visuelle Darstellung der Klassenstruktur:

@startuml
skinparam classAttributeIconSize 0

package Aufgabe_05 {
    class Art {
        + Name : string
        + Art()
        + Art(name : string)
    }

    class Tier {
        + Name : string
        + Alter : int
        + Art : Art
        + Tier()
        + Tier(name : string, alter : int, art : Art)
    }

    class Pfleger {
        + Name : string
        + Adresse : string
        + Notallnummer : string
        + Pfleger()
        + Pfleger(name : string, adresse : string, notfallnummer : string)
    }

    class Gehege {
        - _maximaleAnzahlTiere : int
        + Groesse : string
        + MaximaleAnzahlTiere : int
        + Baujahr : int
        - TiereListe : List<Tier>
        - PflegerListe : List<Pfleger>
        + AnzahlTiere : int
        + Gehege()
        + Gehege(groesse : string, maximaleAnzahlTiere : int, baujahr : int)
        + TierHinzufuegen(neuesTier : Tier) : bool
        + TierLoeschen(tier : Tier) : void
        + PflegerHinzufuegen(pfleger : Pfleger) : void
        + PflegerLöschen(pfleger : Pfleger) : void
        + Info() : void
    }

    class Futterung {
        + Gewicht : double
        + Nahrungsmittel : string
        + Gehege : Gehege
        + Erstellungsdatum : DateTime
        + Futterung()
        + Futterung(nahrungsmittel : string, gewicht : double)
        + IstAelterAls3Jahre() : bool
    }

    Tier "1" --> "1" Art : gehört zu
    Gehege "1" o-- "*" Tier : enthält
    Gehege "1" o-- "*" Pfleger : betreut von
    Futterung "1" --> "1" Gehege : findet statt in
}
@enduml

Klassenbeschreibung

Tier

Repräsentiert ein einzelnes Tier im Zoo. Es ist einer bestimmten Art zugeordnet.

Gehege

Verwaltet eine Liste von Tieren und Pflegern. Es gibt eine Kapazitätsgrenze für die Anzahl der Tiere.

Pfleger

Enthält Kontaktinformationen der Mitarbeiter, die für die Gehege zuständig sind.

Fütterung

Dokumentiert die Verpflegung der Tiere in einem bestimmten Gehege.

Wichtige Logik

  • Validierung: Das Gehege prüft beim Hinzufügen eines Tieres, ob noch Platz frei ist.

  • Datum: Die Fütterung speichert automatisch das aktuelle Erstellungsdatum.

  • Bereinigung: Fütterungsdaten, die älter als 3 Jahre sind, können identifiziert werden.